With Janie stepping back to recharge, I have recently taken up the role of Interim Chair. While my focus is on the "interim," I want to share some reflections on where we stand as the Indivisible Santa Fe community and where we are headed.
📈 The State of ISF: A Year of Incredible Growth
It is truly heartening to see how much this movement has matured. Just 15 months ago, ISF consisted of only six people. Today, we have outgrown our original meeting space, and regularly filling our bigger space with ten times that many.
And our digital reach has expanded just as rapidly. When we migrated to our new website one year ago, we had 360 subscribers. We now have over 1,500 members receiving our updates.

This growth is a testament to our collective solidarity against the current regime's offenses, and the passion so many of us and our neighbors have for resisting. While other organizations are forming to join the fight—which is awesome—there is a unique strength in being Indivisible. By sticking together, we get to bounce ideas off one another, laugh together when we can, and meet friends. Nearly every friend I have in Santa Fe I met in this group. Oh, and we get to share infrastructure – which smooths out all of our efforts – and pull together to bring off big events like No Kings III 🎉🚫👑
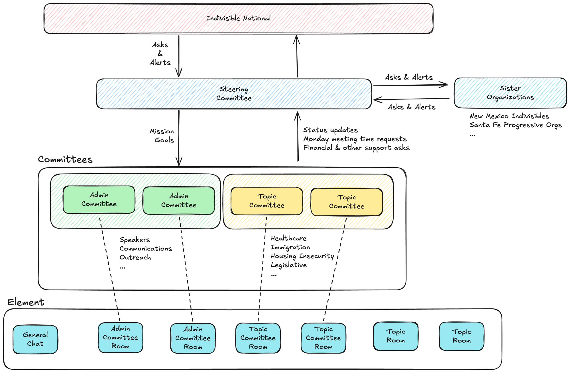
💪 Our Core Values and Structure
The Steering Committee provides an interface to Indivisible National and to the many sister organizations, both statewide Indivisibles and other progressive groups in Santa Fe. I believe its mission remains clear: to support our members in bringing their best selves and their incredible energy to the resistance.

That said, we do have certain core values that make Indivisible Santa Fe uniquely what it is. We are inclusive. We are respectful. And we align with the national organization's values. That means we have a community that practices our necessary resistance lawfully and non-violently. We do have a set of bylaws, if you haven't seen them:

Not everyone finds these values to be a good fit. That's OK, too. I hope they continue to resist in the way that makes sense for them. There are other groups where those people may find kindred spirit. Let 1000 resistance groups bloom, and we will overcome.
👀 Clarifying Our Path Forward
We have heard your feedback: you want a more open process, consistent reporting, and more opportunities to contribute. Because our current scale is so much larger than it was 15 months ago, the Steering Committee is now focused on rethinking and improving our organizational processes to better serve a group of this size.
While we work through these updates, we appreciate your patience. We are moving quickly because the challenges we face are not slowing down. And please remember, our growth has been grass-roots: none of us are experts at organizational development, we're learning as we go. But we're committed to listening and, like we hope you do, bringing our best energy to the task.
Speaking of listening, I am going to be holding "office hours" whenever I can. I'll plan on being at the church at 6:30 – heck, I'm not much of a singer anyway, so Brian won't miss me 😆 – so stop by and chat.
And if you have ideas you'd like to share by email, we've set up suggestions@indivisiblesantafe.org. So send us your ideas – after all, we're in this together.
☑️ Leadership Updates
To keep our operations moving at pace, we filled in the recent vacancies and this is the current Steering Committee:
- Interim Chair: Donovan
- Interim Vice-Chair: Natalie
- Treasurer: Daphne
- Secretary: Stephanie M
- Member-at-Large (Fundraising): Steph B
We also have two advisors supporting the committee:
- Prior Chair: Janie
- Communications: Scott
I am honored to contribute in this way during this transition. Keep up the good fight
Thank you for your continued dedication to the resistance.
